Zadig 文档
Zadig
教程
博客
论坛
关于
中文英文
Zadig
教程
博客
论坛
关于
Zadig v3.4
Loading...
     编辑文档
     反馈问题
     社区讨论

    本页导航

    MSE 全链路灰度发布

    本文详细探讨 Zadig 如何利用阿里云 MSE 实现的全链路灰度发布方案,包括方案原理介绍、管理员配置讲解以及工程师日常操作等方面的细节。

    # 工作原理介绍

    工作流程描述:

    MSE 灰度发布任务

    1. 复制一份基准环境中服务的 YAML
    2. 自动为 YAML 中的资源名称 metadata.name 添加后缀 -mse-<grayTag>
    3. 自动为 YAML 中的资源添加 MSE 全链路灰度发布所需的相关 label
    4. 用户可以设置灰度镜像、副本数,此外可以直接在渲染后的 YAML 中修改其他需要改动的字段(不可删除灰度过程中使用的 label)
    5. 根据最终的 YAML 生成灰度版本资源

    下线 MSE 灰度服务

    1. 删除所有带灰度标的 Kubernetes 资源

    # 前置操作

    MSE 全链路灰度能力可以支持任意 K8S 集群,全链路灰度场景需基于网关能力建设,下面以 MSE 自带的云原生网关为例介绍场景,用户可以根据自身情况选择合适的网关。

    # 安装 MSE 组件

    在阿里云 ACK 集群中安装 MSE 组件,安装方式参考 安装 ack-onepilot 组件(opens new window)。

    # 安装 MSE Ingress 云原生网关

    安装方式参考

    1. 创建 MSE 云原生网关(opens new window)
    2. 通过 MSE Ingress 访问容器服务(opens new window)

    下面以 spring-a、spring-b、spring-c、nacos 这几个服务为例,结合 MSE 云原生网关演示项目初始化和 MSE 灰度发布过程。

    # 管理员做项目初始化

    # 步骤一:新建项目

    在 Zadig 上新建项目,输入项目名称,项目类型选择「K8s YAML」项目。

    mse

    # 步骤二:新建服务

    在 Zadig 服务-生产服务模块新建 nacos、spring-a、spring-b、spring-c 服务并配置对应的 YAML。具体配置参考 示例项目 YAML 配置(opens new window)。

    mse

    注意

    在服务 deployment 中需添加以下 selector 和 template.metadata.labels:

    zadigx-release-version: original

    # 步骤三:新建环境并启用 MSE

    1. 在 Zadig 上新建生产环境

    mse

    1. 执行以下命令启用 MSE,对灰度过程涉及到的命名空间(上图中为:mse-prod) 打上 mse-enable 标签。
    kubectl label namespace <NAMESPACE> mse-enable=enabled
    
    1
    1. 在生产环境中添加服务 spring-a、spring-b、spring-c、nacos。

    2. 检查服务是否成功接入 MSE。在 Zadig 环境中选择服务,比如spring-a,检查 Pod YAML 中是否成功注入one-pilot-initcontainer,如下图所示。

    # 步骤四:配置 MSE 灰度发布工作流

    1. 新建发布工作流 mse-gray-workflow,添加任务,配置如下。
    2. MSE 灰度发布:用于部署灰度服务
    3. [可选]通用任务 :用于验证灰度后的新版本
    4. 下线 MSE 灰度:用于下线灰度服务

    mse

    1. 新建发布工作流 prod-workflow ,添加部署任务,用于执行生产发布,配置如下图所示。

    mse

    # 工程师执行 MSE 灰度发布

    # 多个灰度服务部署

    执行 mse-gray-workflow,选择服务组件 spring-cloud-a和spring-cloud-c,设置灰度标,选择对应的灰度镜像、副本数量、修改灰度服务 YAML 配置,点击执行即可完成灰度服务部署。

    此处 spring-cloud-a 为流量入口,因此需要在灰度服务 YAML 中手动添加/修改 Service 和 MSE Ingress 资源的一些相关字段:

    1. 通过 MSE Ingress 的 annotations 设置灰度流量规则,并为灰度流量带上灰度标 Header。 MSE Ingress 云原生网关支持按请求头、Cookie、权重三个维度进行配置,三者可以只配置一种,若同时配置生效规则按请求头、Cookie、权重顺序匹配
    • 按请求头:基于 Request Header 的流量切分,添加注解nginx.ingress.kubernetes.io/canary-by-header、nginx.ingress.kubernetes.io/canary-by-header-value或nginx.ingress.kubernetes.io/canary-by-header-pattern。
    • 按 Cookie:基于 Cookie 的流量切分,添加注解nginx.ingress.kubernetes.io/canary-by-cookie。
    • 按权重:设置请求到指定服务的百分比(值为0~100的整数),添加注解nginx.ingress.kubernetes.io/canary-weight。
    1. 设置灰度路由规则的 backend.service.name 为其下的灰度 Service 名称。具体改动内容如下:
    点击查看
    apiVersion: networking.k8s.io/v1
    kind: Ingress
    metadata:
      annotations: # 加上灰度路由
        mse.ingress.kubernetes.io/request-header-control-update: x-mse-tag gray
        nginx.ingress.kubernetes.io/canary: "true"
        nginx.ingress.kubernetes.io/canary-by-header: x-user-id
        nginx.ingress.kubernetes.io/canary-by-header-value: "100"
        nginx.ingress.kubernetes.io/canary-weight: "0"
      creationTimestamp: null
      labels:
        zadigx-release-service-name: spring-a
        zadigx-release-type: mse-gray
        zadigx-release-version: gray
      name: spring-cloud-a-mse-gray
    spec:
      ingressClassName: mse
      rules:
      - host: example.com
        http:
          paths:
          - backend:
              service:
                name: spring-cloud-a-mse-gray  # 修改 service 配置
                port:
                  number: 20001
            path: /
            pathType: Prefix
    status:
      loadBalancer: {}
    ---
    apiVersion: v1
    kind: Service
    metadata:
      creationTimestamp: null
      labels:
        zadigx-release-service-name: spring-a
        zadigx-release-type: mse-gray
        zadigx-release-version: gray
      name: spring-cloud-a-mse-gray
    spec:
      ports:
      - name: http
        port: 20001
        protocol: TCP
        targetPort: 20001
      selector:
        app: spring-cloud-a
        zadigx-release-service-name: spring-a
        zadigx-release-type: mse-gray
        zadigx-release-version: gray
    status:
      loadBalancer: {}
    
    1
    2
    3
    4
    5
    6
    7
    8
    9
    10
    11
    12
    13
    14
    15
    16
    17
    18
    19
    20
    21
    22
    23
    24
    25
    26
    27
    28
    29
    30
    31
    32
    33
    34
    35
    36
    37
    38
    39
    40
    41
    42
    43
    44
    45
    46
    47
    48
    49
    50
    51
    52
    53

    部署完成后,可在生产环境中查看灰度服务的运行状态和基本信息。

    # 灰度结果验证

    灰度服务部署完成后,自动执行新版本功能验证或通过其他业务方法验证灰度结果。

    mse

    # 正式发布生产服务

    灰度服务验证没有问题后,执行 prod-workflow 工作流,选择更新的服务及对应的镜像,即可更新生产服务。

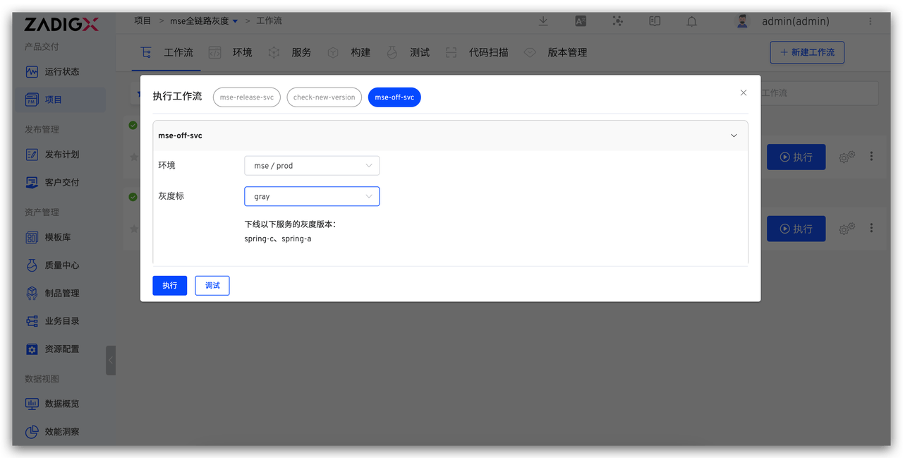
    # 灰度服务清理与下线

    生产发布成功后,执行 mse-gray-workflow 工作流,选择需要下线的灰度标,即可下线对应的灰度服务。

    ← 客户端应用的自动发布基于 Zadig + Ingress 实现单应用灰度发布→

    资源
    教程
    论坛
    博客
    公司
    关于
    客户故事
    加入我们
    联系我们
    微信扫一扫
    hello@koderover.com

    © 2026 筑栈(上海)信息技术有限公司 沪 ICP 备 19000177 号 - 1

    •  跟随系统
    •  浅色模式
    •  深色模式
    •  阅读模式